How to create OpenMAINT report using Jaspersoft Studio
OpenMAINT uses reports created in iReport from Jaspersoft, but this has been superseded by Jaspersoft Studio. I did initially` try and use iReport but found that the download file did not just fire up but needs a bit of work done to it, setting up a NetBean environment.
I am a bit wary of the Reporting tool as I had previous experience with Report Designer where I was drying to do Room Data Sheets and for lots of effort got very little in return.
So the first thing I did was extract the reports in openMAINT to JasperSoft Studio (which can be downloaded HERE)
The current Spaces Inventory report looks like this, which tells me very little, I would like some data about the rooms, rather than their code and name:
1.5
Extracting Report from OpenMAINT



So there is a logic to the data structure in the report.
We will now load it up into JasperSoft Studio.
Now, lets look at the zip file, there are 2 files an jrxml file and a jpg image file. 
Ok, I have decided to follow some of the basic JasperSoft Studio (JS) Tutorials on YouTube.
I am going to setup a new project in JS, link to my database, select a table (will have to learn about multiple tables later) and display the data from the “Room” table to display the information in a report, it needs to be similar and the same amount roughly as what is shown in the openMaint Spsace & Asset/Location/Room layout
I tried, once in JS , to edit the tables to only show relevant rows (there are a lot of legacy rows in the database that do not show up in openMAINT,) so you need to filter them out. I used SQL query to do this at the front end (only after trying the alternative, so it may seem backward, but I am more comfortable with SQL than the JS process, that is why I am using this method at the moment)
Basically, you create a new project and a connection to database at the same time in the setup, Then arrange your form and test it, then send it back to openMAINT into the Data Management Module Report Tab.
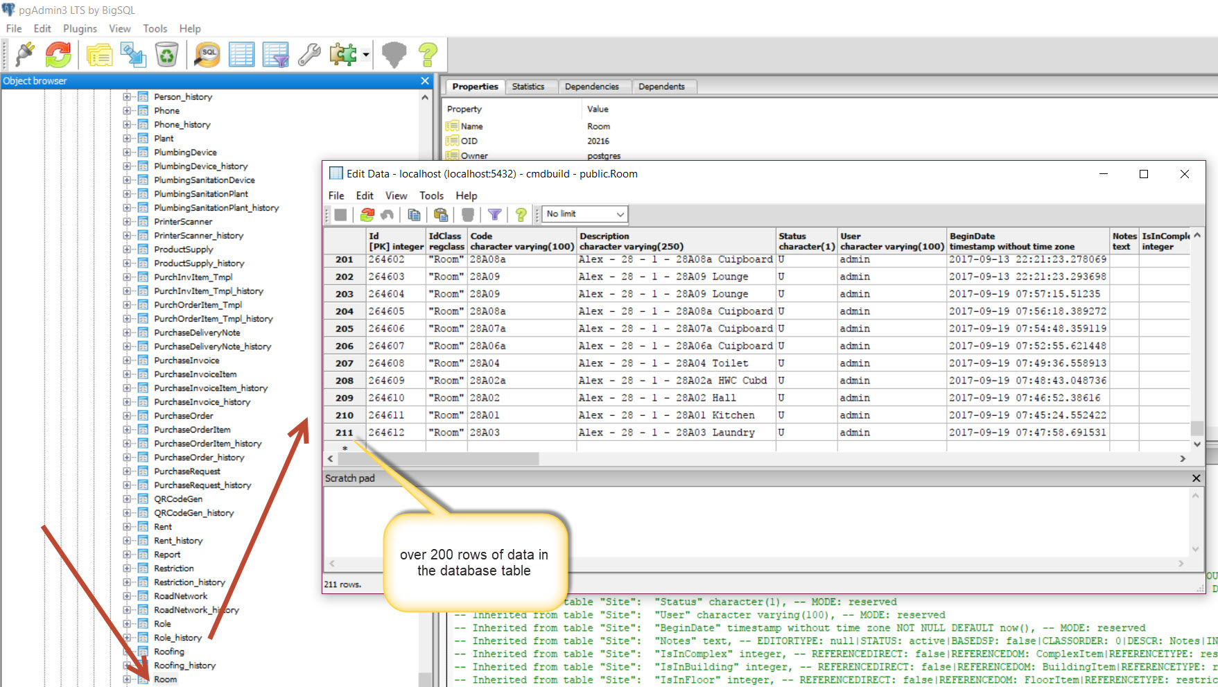
First. What the database has for “Room” Table


Setting up a new Jasper Report
Note, you may need to setup the database connection before making a new Jasper Report. Just so you can link the report to the Data Adapter (see 4 images down).









At this point we have blank Report template and database connection.
Setting up the report view













Not a pretty report but the essentials of getting a report to display in openMAINT via JasperSoft Studio.
The refinements can be added later.
Also a few tests are in order to see that correct data is coming from reports.
I need to explore why the difference between openMAINT room Display and database, most probably one field filtered will limit the list. Actually its Status, filter for ‘A’ (active)- This will show rooms that are current.