How to setup openMAINT on localHost (Win 10 PC) Part 2 with Shark Together Workflow Server for workorders
On Starting openMAINT you get this error of the image to the left on the opening page.
It is related to the Shark Server. This is the Workflow server.
I actually found that the file for shark.war was in fact corrupted with the openMAINT download 1.1 2.4.3 version. See Image 2 below, this shows that although SHARK is running on tomcat server, it has no Display name, and when loading the shark.war file not much happens.
Go to the CMD Build website and download the version that relates to your version of openMAINT, in my case it is V 2.4.3 , see image 2 below:
Get this Zip version HERE.
You need to unzip it and rename the cmdbuild-shark-server-2.4.3.war to shark.war and then insert it into the C:\tomcat\webapp directory and let it unpack
NOTE- You need to have removed the current C:\tomcat\webapp\shark\ directory and its sub directories before doing this.
Then you need to re-edit the context.xml file and the shark.conf fill as well as the auth.conf file in the C:\tomcat\webapp\openmaint\WEB-INF\conf
I took a lot of time having difficulties with getting this to run. and noted a few comments on the CMDBuild forum regarding this issue.
Also, you have to look at CMDBuild Technical Manual page 16. This is from their manual:
Configuration of the interface between CMDBuild and Together Workflow Server
You can configure Together Workflow Server modifying certain configuration files. If Tomcat was already started, you need to stop it and execute the following operations:
1) Database address
In the file of the shark webapp {SHARK}/META-INF/context.xml you have to configure the address of the database modifying the following row:
url=”jdbc:postgresql://localhost/${cmdbuild}”
For example, if the database has the default name “cmdbuild” and the postgres server is working on the same computer and uses the standard port, you will have:
url=”jdbc:postgresql://localhost/cmdbuild“
2) URL and service user
In the file {SHARK}/conf/Shark.conf set correctly the following parameters:
# CMDBUild connection settings org.cmdbuild.ws.url=http://localhost:8080/openmaint/
org.cmdbuild.ws.username=workflow (leave this alone)
org.cmdbuild.ws.password=changeme (leave this alone)
inserting the url related to CMDBuild, the username and the password of the ServiceUser used by Together Workflow Server to use the CMDbuild services.
3) Setup of ServiceUser for Together Workflow Server
With a text editor, open the file {OPENMAINT}/WEB-INF/conf/auth.conf and uncomment the row (or add it)
serviceusers.privileged=workflow
If necessary, replacing to workflow the value inserted for the parameter org.cmdbuild.ws.username
at the previous point.
4) Starting the services
The Shark Tomcat service must already be active when you start operating across the workflows using the CMDBuild user interface.
On Windows the path should be expressed with the bar reversed:
DatabaseManager.ConfigurationDir=C:/tomcat/webapps/shark/conf/dods
or double
DatabaseManager.ConfigurationDir=C:\\tomcat\\webapps\\shark\\conf\\dods
One way to check the proper functioning of the Shark instance is to refer to the its log file. Before pursuing the configuration, reboot the tomcat instance of CMDBuild.
5) Authorizations
From the Administration Module CMDBuild you have to enter the Setup menu and:
- enable the workflow (with the appropriate checkbox)
- set the URL to which the Shark service responds
6) Create the user in CMDBuild and grant privileges
From the Administration Module CMDBuild you have to enter the “Users and Groups” and:
- under the heading Users, create a new user with user Name and Password corresponding to the values defined with the parameters cmdbuild.ws.username and org.cmdbuild.ws.password in item 2)
- Add the user just created to a Group with administrative privileges (e.g. SuperUsers or a group with the admin flag enabled)


So after putting shark.war into the C:\tomcat\webapp directory (and deleting the old C:\tomcat\webapp\shark directory)
Go to Control panel andc System and put in the new Environmental variable

Then shutdown Tomcat, and edit the following files:
shark.conf
context.xml
auth.conf (in openmaint directory)
Also create the directory C:\tomcat\webapp\shark\conf\dods as per the environmental variable.
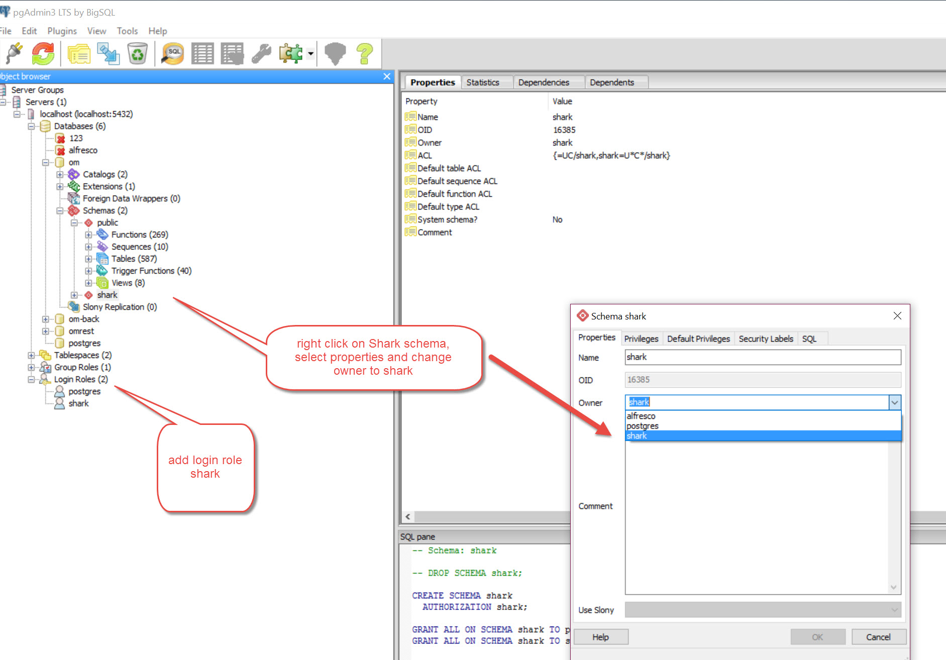
In pgAdmin3 for the Database

Make sure the search paths that are set for the gis schema include shark (see earlier post).
Then Restart Tomcat, and go to Browser http://localhost:8080/and go to and to server , you should see that SHARK now has a display name (unlike with the corrupted shark.war file.

Then go to http://localhost:8080/openmaint and start it up.
On startup you should still get the flags as per first image of this post.
You need to go to Data Management Module to last tab at bottom left, “SETUP”, foe Workflow engine

Then go to Users & Groups, create (if not already created- if created , change password to ‘changeme’) and put it in selected for superuser group.
Then go back to SETUP tab at bottom, go to SERVER MANAGEMENT and clear cache. Then logout and login, hopefully all will be working.
The image below shows how the icons look (not cogs) when it isn’t working, 
This one shows the cogs, so the processes are working in the instance below.


This seems to work on my Localhost setups on my personal computers but I cannot seem to get it to work on the remote server yet, after trying all the steps a couple of times. Shark is now working but there seems to be a barrier somewhere with its connection to the database I think.
I have made the shark schema owner shark, and my file edits are the same as what I did on the local servers.
So I will need to continue to explore.